FULL-AUTO AIR CONDITIONER SYSTEM [FULL-AUTO AIR CONDITIONER (US)]
FULL-AUTO AIR CONDITIONER SYSTEM [FULL-AUTO AIR CONDITIONER (US)]
SM2565459
id0740a10040y1
Outline
-
― Airflow temperature control― Airflow volume control― Airflow mode control― Air intake control― A/C compressor control― Heated steering wheel control (with heated steering wheel)― Seat warmer control (with seat warmer)
Function
am3zzn00009001
|
am3zzn00009381
|
Airflow temperature control
-
• The airflow temperature control operates the air mix actuator and switches the air mix door position in conjunction with the airflow temperature setting and the vehicle conditions.
Airflow volume control
-
• The airflow volume control changes the blower motor operation and switches the airflow volume in conjunction with the airflow volume setting and the vehicle conditions.
Airflow mode control
-
• The airflow mode control operates the mode actuator and switches the position of the airflow mode door in conjunction with the airflow mode setting and the vehicle conditions.
Air intake control
-
• The air intake control operates the air intake actuator and switches the air intake door position in conjunction with the air intake setting and the vehicle conditions.
A/C compressor control
-
• The A/C compressor control sends the A/C signal to the PCM based on the climate control unit operation and signals from each sensor.
Heated steering wheel control (with heated steering wheel)
-
• The heated steering wheel control outputs a heated steering wheel operation signal according to the airflow temperature setting and the vehicle conditions.• The dash-electrical supply unit controls the heated steering wheel automatically when the system for the link seat & climate control temperatures is enabled and the climate control unit auto setting is on.• For the enable/disable operation of the link seat & climate control temperatures, refer to the [CENTER DISPLAY PERSONALIZATION FEATURES SETTING PROCEDURE] in the workshop manual.
Seat warmer control (with seat warmer)
-
• The seat warmer control outputs a seat warmer operation signal according to the airflow temperature setting and the vehicle conditions.• The dash-electrical supply unit controls the seat warmer automatically when the system for the link seat & climate control temperatures is enabled and the climate control unit auto setting is on.• For the enable/disable operation of the link seat & climate control temperatures, refer to the [CENTER DISPLAY PERSONALIZATION FEATURES SETTING PROCEDURE] in the workshop manual.
Structure/Construction
Block diagram
am3zzn00009002
|
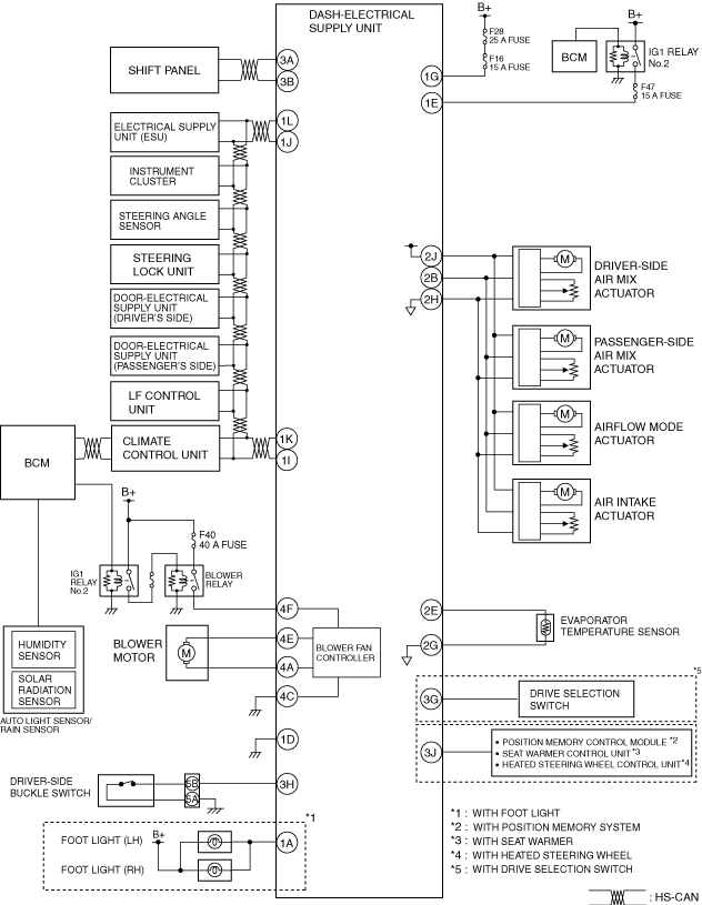
System wiring diagram
am3zzn00009003
|
am3zzn00008089
|
am3zzn00009004
|
Structural view (interior)
am3zzn00008091
|
Structural view (exterior)
am3zzn00009005
|
Operation
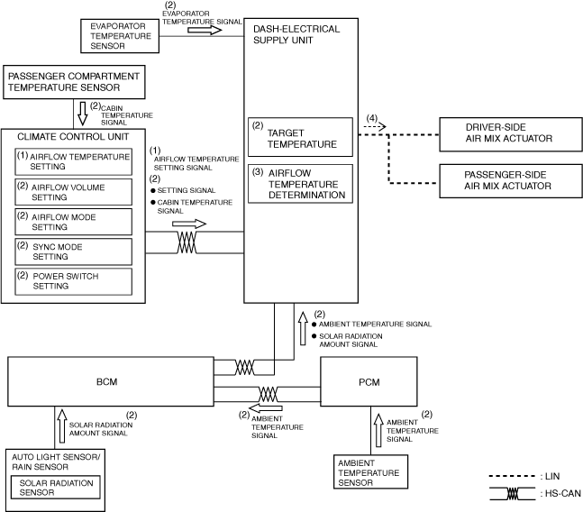
Airflow temperature control
1.When the airflow temperature setting dial is operated with the ignition switched ON (engine off or on), the climate control unit sends an airflow temperature setting signal (1) to the dash-electrical supply unit.
2.Based on the signals (2) from each sensor which changes according to the airflow temperature setting and the vehicle conditions, the dash-electrical supply unit performs airflow temperature determination (3).
3.The dash-electrical supply unit operates (4) the air mix actuator based on the results of the airflow temperature determination and corrections.
am3zzn00009382
|
4.The air mix actuator sends a potentiometer signal (5) to the dash-electrical supply unit.
5.The dash-electrical supply unit detects the current actuator opening angle based on the potentiometer signal.
6.When the potentiometer signal differs from the target actuator opening angle, the dash-electrical supply unit outputs a target position signal (6).
7.When the potentiometer signal is equal to the target actuator opening angle, the dash-electrical supply unit stops (7) output of the target position signal.
am3zzn00010198
|
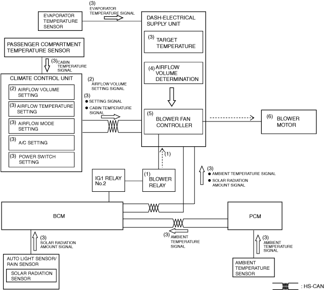
Airflow volume control
1.When IG1 relay No.2 turns ON, the blower relay turns ON (1).
2.When the airflow volume setting switch is operated, the climate control unit sends an airflow volume setting signal (2) to the dash-electrical supply unit.
3.Based on the airflow volume setting and the signals (3) from each sensor, the dash-electrical supply unit performs airflow volume determination (4).
4.The dash-electrical supply unit controls the blower fan controller (5) and changes the airflow volume (blower motor applied voltage) based on the results of the airflow volume determination and corrections.
5.The blower motor (6) changes the rotation speed according to the blower fan controller control.
am3zzn00009384
|
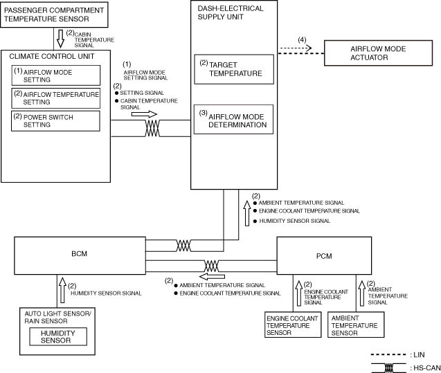
Airflow mode control
1.When the airflow mode switch is operated with the ignition switched ON (engine off or on), the climate control unit sends an airflow mode setting signal (1) to the dash-electrical supply unit.
2.Based on the signals (2) from each sensor which changes according to the airflow mode setting and the vehicle conditions, the dash-electrical supply unit performs airflow mode determination (3).
3.The dash-electrical supply unit operates (4) the airflow mode actuator based on the results of the airflow temperature determination and corrections.
am3zzn00009385
|
4.The airflow mode actuator sends a potentiometer signal (5) to the dash-electrical supply unit.
5.The dash-electrical supply unit detects the current actuator opening angle based on the potentiometer signal.
6.When the potentiometer signal differs from the target actuator opening angle, the dash-electrical supply unit outputs a target position signal (6).
7.When the potentiometer signal is equal to the target actuator opening angle, the dash-electrical supply unit stops (7) output of the target position signal.
am3zzn00010199
|
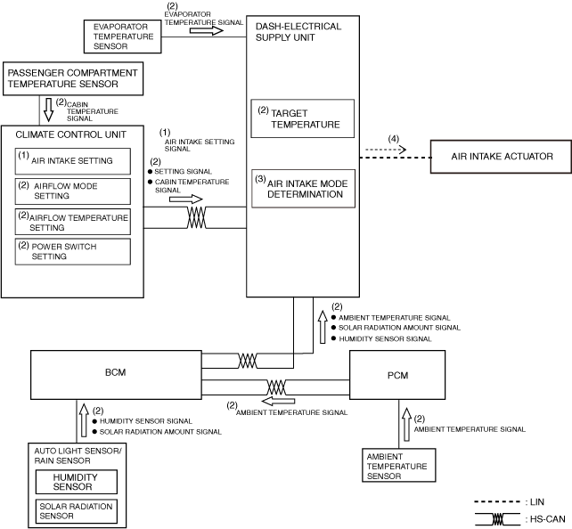
Air intake control
1.When the air intake setting switch is operated with the ignition switched ON (engine off or on), the climate control unit sends an air intake setting signal (1) to the dash-electrical supply unit.
2.Based on the signals (2) from each sensor which changes according to the air intake setting and the vehicle conditions, the dash-electrical supply unit performs air intake mode determination (3).
3.The dash-electrical supply unit operates (4) the air intake actuator based on the results of the air intake mode determination and corrections.
am3zzn00009387
|
4.The air intake actuator sends a potentiometer signal (5) to the dash-electrical supply unit.
5.The dash-electrical supply unit detects the current actuator opening angle based on the potentiometer signal.
6.When the potentiometer signal differs from the target actuator opening angle, the dash-electrical supply unit outputs a target position signal (6).
7.When the potentiometer signal is equal to the target actuator opening angle, the dash-electrical supply unit stops (7) output of the target position signal.
am3zzn00010200
|
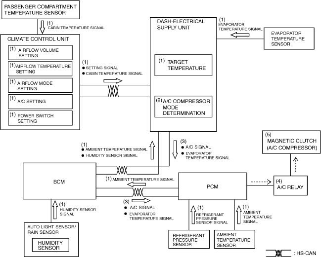
A/C compressor control
1.Based on the signals (1) from each sensor which changes according to the A/C setting and the vehicle conditions, the dash-electrical supply unit performs A/C compressor mode determination (2).
2.The dash-electrical supply unit sends (3) an A/C signal to the PCM based on the results of the A/C compressor mode determination and corrections.
3.The PCM turns the A/C relay on (4) based on the A/C signal and the signals from each sensor which change according to the vehicle conditions.
4.When the A/C relay turns on, the magnetic clutch turns on (5).
am3zzn00009220
|
Heated steering wheel control (with heated steering wheel)
1.Based on the airflow temperature setting and the signals (1) from each sensor which change according to the vehicle conditions, the dash-electrical supply unit performs heated steering wheel operation determination (2) when the system for the link seat & climate control temperatures is enabled and the climate control unit auto setting in on.
2.The dash-electrical supply unit outputs a heated steering wheel operation signal (3) based on the results of the heated steering wheel operation determination and corrections.
am3zzn00009923
|
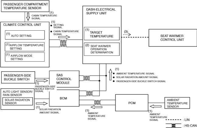
Seat warmer control (with seat warmer)
1.Based on the airflow temperature setting and the signals (1) from each sensor which change according to the vehicle conditions, the dash-electrical supply unit performs seat warmer operation determination (2) when the system for the link seat & climate control temperatures is enabled and the climate control unit auto setting in on.
2.The dash-electrical supply unit outputs a seat warmer operation signal (3) based on the results of the seat warmer operation determination and corrections.
am3zzn00009924
|

















