SHIFT POINT CONTROL (MANUAL SHIFT CONTROL) [EV6A-EL, EV6AX-EL]
SHIFT POINT CONTROL (MANUAL SHIFT CONTROL) [EV6A-EL, EV6AX-EL]
SM2565441
id0517o3362200
Outline
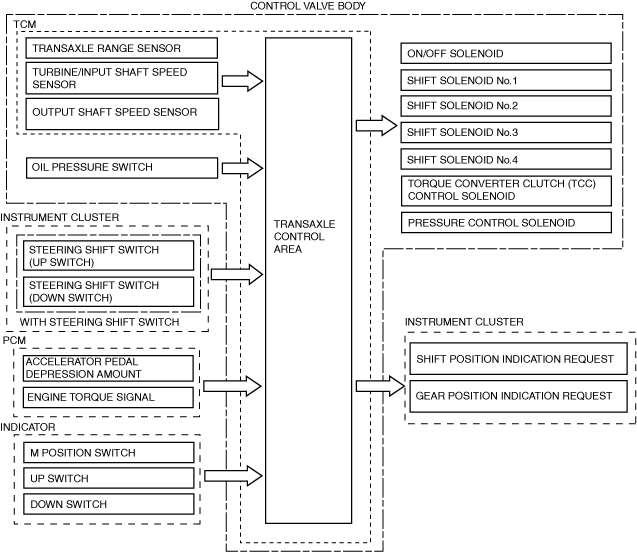
Construction
am3zzn00008169
|
Operation
-
Note
-
• If the DSC OFF switch is operated and the TCS/DSC control is inhibited, kickdown shifting is not performed and the gears do not shift up automatically even if the accelerator pedal is fully depressed while the vehicle is being driven in the M position.
Shifting operation and manual transmission
|
Shift operation |
Gear |
Gear shift enabled/disabled |
|
|---|---|---|---|
|
Shift-up operation
|
Operates once
|
1GR to 2GR
|
Enabled when both driving and stopped
|
|
2GR to 3GR
|
Enabled when driving at specified vehicle speed or more
|
||
|
3GR to 4GR
|
|||
|
4GR to 5GR
|
|||
|
5GR to 6GR
|
|||
|
Operates 2 times consecutively
|
1GR to 3GR
|
||
|
2GR to 4GR
|
|||
|
3GR to 5GR
|
|||
|
4GR to 6GR
|
|||
|
Operates 3 times consecutively
|
1GR to 4GR
|
||
|
2GR to 5GR
|
|||
|
3GR to 6GR
|
|||
|
Operates 4 times consecutively
|
1GR to 5GR
|
||
|
2GR to 6GR
|
|||
|
Shift-down operation
|
Operates once
|
6GR to 5GR
|
Enabled when driving at specified vehicle speed or less
|
|
5GR to 4GR
|
|||
|
4GR to 3GR
|
|||
|
3GR to 2GR
|
|||
|
2GR to 1GR
|
|||
|
Operates 2 times consecutively
|
6GR to 4GR
|
||
|
5GR to 3GR
|
|||
|
4GR to 2GR
|
|||
|
3GR to 1GR
|
|||
|
Operates 3 times consecutively
|
6GR to 3GR
|
||
|
5GR to 2GR
|
|||
|
4GR to 1GR
|
|||
|
Operates 4 times consecutively
|
6GR to 2GR
|
||
|
5GR to 1GR
|
|||
-
1. The throttle valve is squeezed so that the engine speed does not exceed the excess speed range and the engine speed is stabilized at a lower speed than the excess speed range.2. If the high engine speed condition continues, the engine speed is lowered by a forced shift-up of the gears.
2nd gear fixed mode
-
• When the vehicle is stopped or the vehicle speed is extremely low, the selector lever is moved to the + side and the transaxle is in 2nd gear.• On slippery surfaces such as snow-bound roads, forward acceleration and driving is facilitated. While in 2nd gear fixed mode and the selector lever is shifted to gears other than 2nd gear, the 2nd gear fixed mode is canceled.• If the accelerator pedal is fully depressed in 2nd gear fixed mode, kickdown shifting is performed and the 2nd gear fixed mode is cancelled.
Direct mode (with steering shift switch)
-
• When the steering shift switch is operated while driving with the selector lever in the D position, the gear position may temporarily switch. While in the direct mode, D and M illuminate in the indicator light and the operating gear position is displayed. The direct mode is canceled under the following conditions:
-
― Specified time has elapsed while driving at constant speed― Vehicle stopped or driving at low speed― Up switch of steering shift switch is pulled for certain period of time or more
-
